FC for Fixed Wing
GPS
RTK Kit
12C Boards
Ultrasonic Sensor
Digital Video
Transmission Adapter Board
NEW
Flight Controller(Mission Planner)
NEW
简体中文
EnglishFAQ
Q: Can the customers do the software redevelopment?
A: Yes. Can get the source code by clicking the link below:
https://github.com/radiolinkW/ArduPilot-RL
Q: How to set auto flight by following the waypoints in Mission Planner?
A: The setting steps can follow this manual by click the link below:
https://www.radiolink.com/newsinfo/475989.html
Q: How to set parameters if use CrossFlight connect to the QuadPlane?
A: The setting steps can follow this manual by click the link below:
https://ardupilot.org/plane/docs/quadplane-support.html
Q: Why the FC fails to be armed and keeps alarming?
A:
1) If armed indoor, make sure the flight mode of the transmitter is set as Altitude Mode or Manual Mode. Never set the flight mode as Position Hold Mode nor Loiter Mode, which need GPS to functions. If arm the flight controller indoor with the Position Hold Mode, please wait for 1 minute until the stars quantity GPS searches reaches 12 or more after the aircraft is powered on and the position accuracy will be higher.
2) The geomagnetism may change and result in impossible arming even the aircraft debugging went well before. Problem can be solved by holding the aircraft and following the steps in RadioLink Mission Planner to do another geomagnetic calibration.
3) When the aircraft is powered on, listen to the music tone when flight controller is doing self-check. When the self-check is done with success, press the safety button to arm the aircraft. The arming may fail as well if press the safety button too soon.
If the above three causes have been checked and the FC still can't be armed, please connect it to the RadioLink Mission Planner to check other possibility or send mails to after_service@radiolink.com.cn for tech support.
Q: Why there's no data displays when FC connects to the RadioLink Mission Planner?
A: Connect the RadioLink Mission Planner to flash the latest firmware. If it's notified that the latest firmware is already exist, flash again by changing another model e.g. ACROBATICS. If the problem still cannot be solved, it's probably because the barometer is broken. Please send emails to after_service@radiolink.com.cn to further confirm and ask for the accessory purchase.
Q: Why there's Bad AHRS notice when connecting FC to RadioLink Mission Planner?
A: When the FC is powered on, level it and remain still for a while, the notice should disappear. This notice usually appears in ACROBATICS firmware.
Q: Why there's Compass Variances notice when connecting FC to RadioLink Mission Planner?
A: It's probably because of large disturbance. Remove all possible disturbances such as metal parts on aircraft frame. compass and GPS signal. If the notice is still there, calibrate the compass and repower it on afterwards.
Q: What should I do when I encounter any of the below three problems?
Q: What should I do when I encounter any of the below three problems?
1) The connection time between FC and RadioLink Mission Planner is long;
2) Neither option of Load custom firmware or Pick previous firmware is available at the interface of INSTALL FIRMWARE in the INITIAL SETUP sheet;
3) No option of ALL PARAMETER in the CONFIG/TUNING sheet.
A: When any of the above three problems encountered during the connection to RadioLink Mission Planner and trying to flash the latest firmwares, modify LAYOUT from BASIC TO ADVANCED as below shown

Q: How to turn off FC auto checking and arm it directly with transmitter?
A: Set the ARMING_CHECK in Full Parameter List in RadioLink Mission Planner as 0.
Q: Is it OK to keep the direction of arrow on FC different from the aircraft head?
A: Yes. Just remember to change the corresponding direction at AHRS_ORIENTATION 17 in Full Parameter List .
Q: Can I remove the step of arming FC by pressing the safety button as this step has been set as factory default?
A: Yes. Search BRD_SAFETYENABLE at the right column in Full Parameter List interface and set it as 0.
Q: What does COMPASSRARIANCE mean when connecting FC to RadioLink Mission Planner?
A: It means that there's problem about the compass. It can be solved by either calibrating the compass or removing possible disturbance resources to the compass.
Q: Why FC cannot be armed?
A: Firstly check if the throttle phase of the transmitter is reversed. If it's not the problem of throttle phase, check what notice popping out in the RadioLink Mission Planner. Follow the notice and the problem can be solved accordingly.
Q: The aircraft descend speed is too high with the default value. Can this parameter be modified?
A: Yes. This parameter can be modified at LAND_SPEED with the minimum speed as 30cm/s.
Q: Why the indicator on FC stays red after it's powered on?
A: There are two possible reasons
1) The memory card is not well inserted or doesn't function.
2) The firmwares need to be flashed.
Q: Is CrossFlight compatible with the firmware of PIXHWAK4?
A: No, the crossflight is only compatible with the firmware from Radiolink.
Q: How to know if CrossFlight is compatible with my receiver?
A: crossflight supports PPM and SBUS signal input. So crossflight is compatible with receivers which support PPM and SBUS output.
Q: Why did I fail to install the firmware of CrossFlight?
A: The crossflight only can upgrade the firmware by Radiolink Mission Planner, and only can upgrade the firmware from Radiolink.
Make sure both the Mission Planner and firmware have come from RadioLink when updating.
Radiolink Mission Planner can be downloaded here: https://www.radiolink.com.cn/crossflight_missionplanner
The default firmware of crossflight is for Multicopter.
Q: The calibration of accelerometer, compass, radio has been finished, but why the plane turned over when it took off?
A: It comes from the wrong direction of motor or the reversed installation of the propellers. Check the motor and propellers.
Q: Why there is no Fail Safe in Firmware version Airplane_v4.0.5?
A: Firmware version Airplane_v4.0.5 has been upgraded. Set Fail Safe in all parameter list.
Q: Can I use CrossFlight with Hexacopter? If yes, how?
A: Yes, crossflight is compatible with Hexacopter and Octocopter. Because there are 6 ESC soldering points as below.
Please note there are 4ea of ESC in the power module. When you use 6ea of ESC, you need to solder the extra 2ea on the 4ea of ESC.

Q: How to connect dual GPS to CrossFlight?
A:
① Connect the first GPS to the GPS/12C port of crossflight, and the second GPS to the TELEM1 port.
(If you use GPS with non-GH1.25 terminal blocks, you need to replace the GPS terminal block)
② Enter Software Config -- Full Parameter List, then search for “SERIAL1_PROTOCOL”, and change the va lue to “5”.

③ Search for “GPS_TYPE2” in Full Parameter List, and change the value to “1”.

④ Search for “GPS_AUTO” in Full Parameter List, and change the value to “1”.

Q: How much memory is in CrossFlight?
A: The basic frequency memory of crossflight is 240MHz, the RAM memory of crossflight is 512K, and the Flash memory is 2MB.
Q: Does CrossFlight support direct drive helicopter?
A: Yes. For wiring and setting methods, please refer to ardupilot website.
https://ardupilot.org/copter/docs/traditional-helicopter-connecting-apm.html
The tail control of a traditional CCPM helicopter is the tail servo. The tail control of a direct-drive helicopter is the motor.


Q: RadioLink Mission Planner has two compasses shown if FC connected is GPS integrated. How to distinguish which FC compass it is?
A: If the flight controller and the GPS with compass internal connect to the Mission Planner at the same time, Compass #1 indicates the compass of GPS, meanwhile, the "Externally mounted" and the GPS direction select box will pop out on the Mission Planner. Compass #2 indicates the compass of the flight controller internally.
The calibrated interface will show in the picture below when use with GPS.
If the GPS is mounted in the same direction as the flight controller, then it need not to setup the direction of GPS in Mission Planner but if you mounted the GPS in a different direction of PIXHAWK, you have to setup the right direction in the Mission Planner.

Q: How to power CrossFlight without using the power module?
A: You can connect the positive and negative poles of the ESC or BEC module to the positive and negative poles of the POWER port of the flight controller.
Q: Can the ESC pins of CrossFlight be used to supply power for the flight controller?
A: The ESC pins of crossflight only supply power for external devices (such as servos), not for the flight controller.
Q: Is CrossFlight a Linux board?
A: NO.
Q: Why the altitude displayed in Mission Planner is many times the actual altitude of the flight controller from the ground or desktop?

A: The altitude displayed in Mission Planner includes relative altitude and absolute altitude, depending on the setting options in Mission Planner. Double-click the "Altitude (m)" at the bottom left, and the parameter options will pop up.

1. Alt means relative altitude. If this option is checked, the altitude is the height placed when the flight controller is powered on. For example, if we put the flight controller on the table and power it on, the altitude displayed in Mission Planner is the height from the desktop to the flight controller. If the flight controller is only tens of centimeters away from the table, but it shows 2000 meters in Mission Planner, there is something wrong with the barometer.
2. Altasl means absolute altitude. If this option is checked, the altitude is sea level altitude, which is the altitude above sea level.
The absolute altitude comes from the data obtained by the GPS. Only when the GPS finds the satellite and positioning is normal, the absolute altitude will be displayed correctly. Otherwise, the absolute altitude will be displayed as 0 by default.
Q: Does CrossFlight support DShot and Oneshot Protocols?
A: Yes, crossflight supports ESC with PWM protocol, DShot protocol, and OneShot protocol. Before connecting the ESC with the DShot protocol or OneShot protocol, please upgrade the firmware of crossflight to the latest, which can be downloaded here: https://www.radiolink.com.cn/crossflight_firmware
Q: What ESC does CrossFlight support?
A: crossflight supports ESC with PWM protocol, DShot, or OneShot Protocol. Before using the DShot, or OneShot Protocol, please upgrade the firmware to the latest first, which can be downloaded here: https://www.radiolink.com.cn/crossflight_firmware
Q: How many waypoints can Radiolink CrossFlight storage?
A: 2617 waypoints for multicopters, 2623 waypoints for airplanes, cars, and boats.
Q: Does CrossFlight support PX4 firmware?
A: NO.
Q: Does CrossFlight support mavsdk?
A: NO.
Q: Does CrossFlight support displaying flight data on the DJI goggles?
A: Yes. Click the link below to view related tutorials:
https://ardupilot.org/copter/docs/common-msp-osd-overview-4.2.html
Q: Can CrossFlight be connected to four 40A ESCs?
A: No, it can’t. If crossflight is used for a fixed wing and connected to a single ESC, the ESC current can be up to 90A; If it is used for a multi-rotor and connected to more than 2 ESCs, the total current of all ESCs cannot exceed 90A. So if it is connected to 4 ESCs, the current of each ESC should be 20A or lower.
Q: Does CrossFlight support transmitters with ELRS or CRSF Protocol?
A: Yes.
The setting methods are as follows:
Connect CrossRace/CrossFlight/Mini Pix/PIXHAWK to Mission Planner---CONFI---Full Parameter List---search SERIALX. Change the value of SERIALX_BAUD to 115, and the value of SERIALX_protocool to 23 ---Change the value of RSSI_TYPE to 3 --- RC_options check options: suppress CRSF mode/rate message for ELRS systems (Note: When using an ELRS receiver, you also need to check the option Use 420kbaud for ELRS protocol.) ---Click “Write Params”.
(Note: X represents the telemetry port. If TELEM1 is used, X = 1, then please search SERIAL1 in Full Parameter List)
Q: When CrossFlight is used with a Radiomaster transmitter and CRSF receiver, the transmitter cannot be calibrated in Mission Planner. Why?
A: Because the receiver signal is not recognized in Mission Planner. Please connect the CRSF receiver to the data transmission port of the flight controller, and modify the parameters of the data transmission port to 23 in Mission Planner.
Q: Can I use QGroundControl to install the firmware of CrossFlight?
A: Yes, but you can only install the firmware by loading custom firmware when using QGroundControl. You cannot directly click on the model to install the firmware for crossflight, because it is possible to install the PX4 firmware by clicking on the model. And RadioLink crossflight is not compatible with PX4 firmware.
Q: Does Mission Planner support the Apple MAC system? Does QGroundControl support the Apple MAC system?
A: Mission Planner does not support the Apple MAC system, but supports both Windows and Android systems.
QGroundControl Mission Planner supports Windows, Android systems, and the Apple MAC system, but needs to download from its official website.
Q: How to set high levels and low levels in CrossFlight?
A: The setting methods are as follows:
1. Search SERVOx_FUNCTION in the Full Parameter List, and set data to -1 (x means channel)
2. Search RELAY_PIN and modify it to the value of the corresponding channel (The value corresponding to channel 1 is 50, the value corresponding to channel 2 is 51, and so on)
3. If there are multiple relays, set RELAY_PINx (x represents relay, RELAY_PIN2 represents relay 2, etc.)
4. Set the transmitter channel to control the high level/low level of the relay. Search RCx_OPTION, (RCx means the transmitter channel, RC7 means the 7th channel of the transmitter, etc.), and select Relay On/Off, which means controlling the first relay
5. If there are multiple relays, set multiple channels as above, search RCx_OPTION, and select Relayx On/Off (x means relay, for example: If the 5th channel of the transmitter controls the second relay, select RC5_OPTION as Relay2 On/Off)
6. Restart the flight controller
Q: How can I connect CrossFlight to Mission Planner via Bluetooth?
A: You can use a Bluetooth data link to connect the flight controller to the Mission Planner. Below is a detailed guide on how to connect the flight controller to the Mission Planner by using a Bluetooth data link.
Q: Can CrossFlight be connected to an external companion computer such as Raspberry Pi or Nvidia Jetson?
A: Yes. Below is the link to explain the setup. Click your device and then you can get the details on how to connect and set them up.
https://ardupilot.org/dev/docs/companion-computers.html

Q: How to connect analog FPV and digital FPV to CrossFlight?
A: For analog FPV, no need to set crossflight. Just follow the below diagram to connect them:

Q: How to check the data sent to GPS by Mission Planner?
A: The data sent by the Mission Planner to the GPS cannot be viewed.
Q:When a CRSF protocol receiver is connected to the CrossRace, the CrossRace can detect the signal of the transmitter, but the signal is unstable.
When a CRSF protocol receiver is connected to the CrossRace, the CrossRace can detect the signal of the transmitter, but the signal is unstable. For example, there will be a response delay in the throttle. When witching to SBUS signal, the problem is solved.
A: The problem is caused by the new firmware of the CRSF module. If you are using firmware version 6.19, please install the firmware version 6.17.
Q: How to set ESC Telemetry when using BLHeli 32 ESC?
A: Please refer to the following setting methods:
1. Flight controller
After the basic configuration of the flight controller is completed, you can perform the following configuration to enable Dshot:
(1) Search SERVO_BLH_AUTO in the Full Parameter List and change the value to 1
(2) Search SERVO_BLH_MASK in Full Parameter List and check the pin channel corresponding to the ESC (if the ESC is plugged into channels 1, 2, 3, 4, check channels 1, 2, 3, 4)
(3) Search SERVO_DSHOT_ESC in the Full Parameter List and change the value to 1
(4) Search MOT_PWM_TYPE in the Full Parameter List and modify the value to the corresponding ESC protocol (Note: If you are using helicopter firmware, there is no need to modify the MOT_PWM_TYPE parameter. Please modify the value of SERVO_BLH_OTYPE to the corresponding ESC protocol)
(5) Power off and restart the flight controller.
2. ESC
After successfully configuring the flight controller, open BLHeliSuite32.exe.
(1) Select BLHeli32 Bootloader (Betaflight/Cleanflight) in Select BLHeil_32 Interface
(2) Select the corresponding flight controller port and connect
(3) Click Read Setup to read ESC information
(4) Enable Auto Telemetry of each ESC
(5) Power off and restart the flight controller, and connect the flight controller to the Mission Planner. The ESC telemetry information (escx_curr, escx_rpm, escx_temp, escx_volt) can be read in the status bar.
Q: Can CrossFlight be used for tandem helicopters (dual helicopters)?
A: Yes. Please refer to the below link for more details on how to set it:
Q: Does CrossRace/CrossFlight/Mini Pix flight controller support bidirectional DSHOT?
A: No. Bidirectional ESC telemetry data is not supported. If you use BLHeli 32-bit ESC, you can refer to the following setting methods to get ESC telemetry:
After the basic configuration of the flight controller is completed, you can perform the following configuration to enable Dshot:
(1) Search SERVO_BLH_AUTO in Full Parameter List and change the value to 1
(2) Search SERVO_BLH_MASK in Full Parameter List and check the pin channel corresponding to the ESC (if the ESC is plugged into channel 1 2 3 4, check channel 1 2 3 4)
(3) Search SERVO_DSHOT_ESC in Full Parameter List and change the value to 1
(4) Search MOT_PWM_TYPE in Full Parameter List and modify the value to the corresponding ESC protocol (Note: If you are using helicopter firmware, there is no need to modify the MOT_PWM_TYPE parameter. Please modify the value of SERVO_BLH_OTYPE to the corresponding ESC protocol)
(5) Power off and restart flight controller.
After successfully configuring the flight controller, open BLHeliSuite32.exe.
(1) Select BLHeli32 Bootloader (Betaflight/Cleanflight) in Select BLHeil_32 Interface
(2) Select the corresponding flight controller port and connect
(3) Click Read Setup to read ESC information
(4) Enable Auto Telemetry of each ESC
(5) Power off and restart the flight controller, and connect the flight controller to Mission Planner. The ESC telemetry information (escx_curr, escx_rpm, escx_temp, escx_volt) can be read in the status bar.
Q: The motors do not spin even though the arming is successful. Why?
A: Check the value of MOT_SPIN_ARM in Mission Planner. If the value of MOT_SPIN_ARM is set to 0, the motors will not spin after the arming is successful, and they will only spin if the throttle joystick is pushed.
Q: The connection between CrossFlight and R16F receiver fails, and the Mission Planner cannot recognize the radio. Why?
A:
1. Make sure that the connection is correct. The RC IN port of CrossFlight is connected to CH16 of the R16F receiver. The SBUS function of the R16F receiver is turned on, with a blue LED on.
2. Make sure the firmware of R16F installed is the latest version. R16F firmware download link: https://www.radiolink.com/r16f_firmwares
3. If your CrossFlight was produced before Dec. 10th, 2023, please use a multimeter to test the resistance of the following components of CrossFlight. If it is not 10K, please replace it with a 10K resistor.

Q: Why CrossFlight cannot save the settings?
A: Please install the firmware of other model types first, and then install the firmware you need. Here is the link to download the firmware of CrossFlight: https://www.radiolink.com.cn/crossflight_firmware
Q: You are unable to arm the vehicle and the LED is flashing yellow. There is a pre-arm check failure in Mission Planner. How to fix it?
Q: RadioLink receiver is bound to RadioLink transimitter, but Mission Planner cannot recognize the radio and cannot calibrate the radio. Why?
Q: RadioLink receiver is bound to RadioLink transimitter, but Mission Planner cannot recognize the radio and cannot calibrate the radio. Why?
A:
Please troubleshoot by following the below steps:
1. Check whether the LED indicator of the receiver is blue/purple, that is, SBUS signal output. RadioLink flight controllers support SBUS signal (Most of them also support PPM signal). The blue/purple LED indicator of RadioLink receivers represents the SBUS signal working mode. If the LED indicator of the receiver is not in blue/purple, please short press the binding button to switch to blue/purple. The signal switching methods are different for different receivers. Please refer to the instruction manual of your receiver to switch signals: https://www.radiolink.com/receivers
2. Check whether the connection of all device is correct. The RC IN port of the flight controller needs to be connected to the SBUS signal channel of the receiver, and the positive and negative poles of all connections must be connected correctly.
Q: I do the firmware update in RadioLink Mission Planner and ArduPilot Mission Planner, but I get the error message: lost communication with the board. How to fix it?
Q: I do the firmware update in RadioLink Mission Planner and ArduPilot Mission Planner, but I get the error message: lost communication with the board. How to fix it?
A: Please follow the steps below:
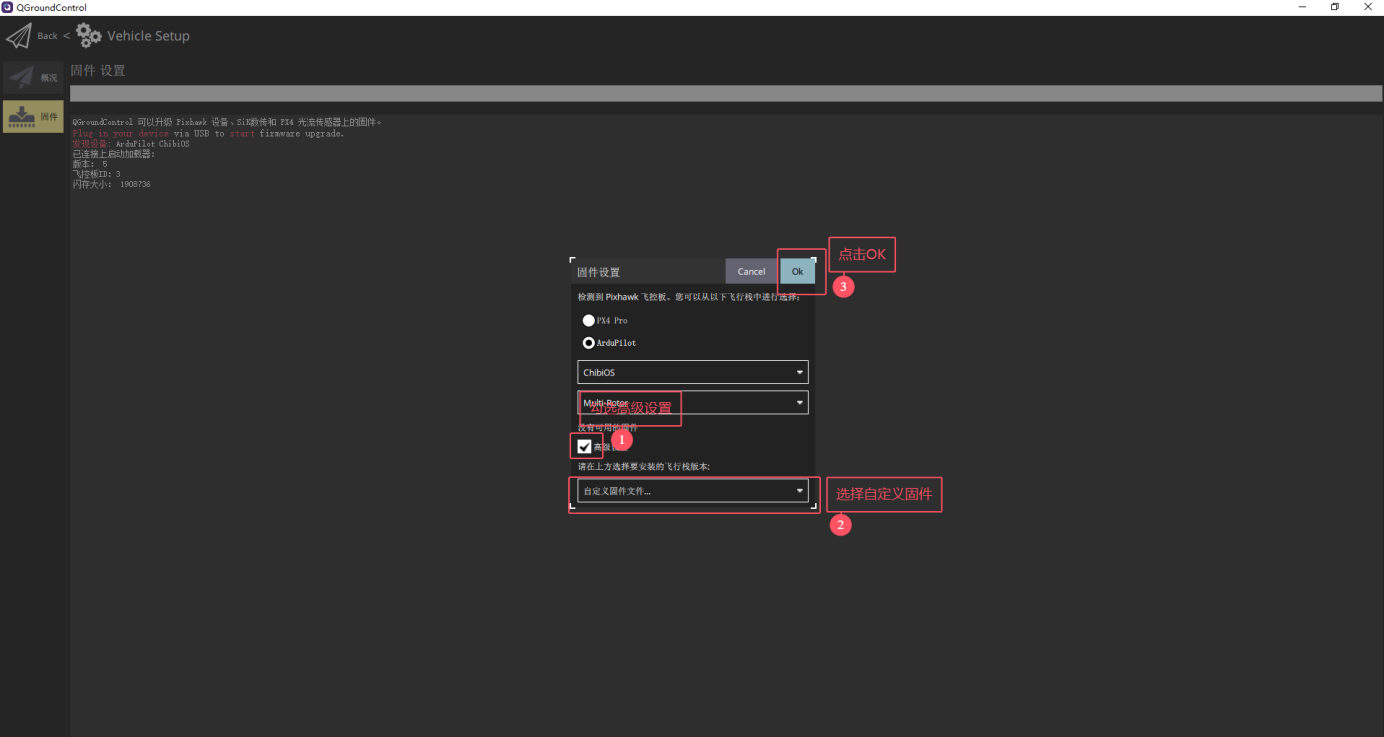
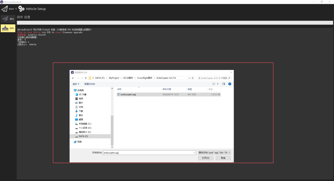
1.Download QGroundControl and update the firmware in QGroundControl. Here are the steps to update the firmware in QGroundControl: (QGroundControl download link: http://qgroundcontrol.com/)
(1)Open QGroundControl and click on the icon on the upper left corner:

(2)Select Vehicle Setup:

(3)Click Firmware, and connect CrossFlight:

(4)Check Advanced settings, select Custom firmware file and click Ok:

(5)Select the firmware you want to install, and install the firmware.

(6)Wait for the installation to complete.
2.After updating the firmware in QGroundControl, open RadioLink Mission Planner or ArduPilot Mission Planner. connect CrossFlight to RadioLink Mission Planner or ArduPilot Mission Planner, and click Bootloader Update.

3.After updating bootloader, the CrossFlight can update the firmware by both Radiolink Mission Planner and ArduPilot Mission Planner.
Q: How to set high level and low level in CrossFlight?
A: The setting methods are as follows:
1. Search SERVOx_FUNCTION in Full Parameter List, set it to -1 (x means channel).
2. Search RELAY_PIN and modify it to the value of the corresponding channel (The value corresponding to channel 1 is 50, the value corresponding to channel 2 is 51, and so on).
3. If there are multiple relays, set RELAY_PINx (x represents relay, RELAY_PIN2 represents relay 2, etc.).
4. Set the transmitter channel to control the high level/low level of the relay. Search RCx_OPTION, (RCx means the transmitter channel, RC7 means the 7th channel of the transmitter, etc.), select Relay On/Off, which means controlling the first relay (Note: If Mini Pix is using V3.5.8 firmware, please change RC to CH, and you can only modify channel 7/8/9/10/11/12).
5. If there are multiple relays, set multiple channels as above, search RCx_OPTION, and select Relayx On/Off (x means relay; for example, if the 5th channel of the transmitter controls the second relay, select RC5_OPTION as Relay2 On/Off).
6. Restart the flight controller.
Q: What serial ports do the TELEM 1, TELEM 2, and GPS port of CrossFlight correspond to?
A: TELEM1 corresponds to serial1; TELEM2 to serial2; GPS port to serial3.
Q: CrossFlight is flashed with ArduPilot airplane firmware. It cannot be armed after all calibrations are complete. There is a PreArm message: AHRS: EKF3 Yaw inconsistent xx deg. Wait or reboot (As shown below). How to fix it?
CrossFlight is flashed with ArduPilot airplane firmware. It cannot be armed after all calibrations are complete. There is a PreArm message: AHRS: EKF3 Yaw inconsistent xx deg. Wait or reboot (As shown below). How to fix it?
A: The arming of the airplane firmware (Fixed-wing aircraft firmware) requires good GPS positioning. Please move outdoors or to an open place and wait for the GPS satellite search. When you need to perform an arming test indoors, you can search for ARM_CHECK in the Full Parameter List and check all options except All, GPS lock, and INS.


Q: After flashing the submarine firmware on CrossFlight, there is a message“Bad Baro Health”. How to fix it?
A: It is normal. Because the submarine firmware requires a water depth sensor as a barometer by default, but the flight controller does not come with a water depth sensor inside. Users need to connect the water depth sensor module "MS5837" or "keller LD" by themselves, and this message will disappear.
Q: DoesF722/F405/PIX6/PIXHAWK/CrossRace/CrossFlight/CrossFlight-CE/Mini Pix support redevelopment?
A: Yes
Q: There is telemetry information when PRM-03 is connected to the TELEM2 port of PIX6/PIXHAWK/CrossRace/CrossRace Pro/CrossFlight/CrossFlight-CE/Mini Pix flight controller , but no OSD information when PRM-03 is connected to the TELEM1 port of the flight controller. Why?
A: You need to adjust the parameter of the flight controller. Connect the flight controller to Mission Planner. Search for SERIAL1_PROTOCOL in the Full Parameter List. Select MAVLink2, and click Write Paras to save the modification.

Q: There is telemetry information when PRM-03 is connected to the TELEM2 port of PIX6/PIXHAWK/CrossRace/CrossRace Pro/CrossFlight/CrossFlight-CE/Mini Pix flight controller , but no OSD information when PRM-03 is connected to the TELEM1 port of the flight controller. Why?
A: You need to adjust the parameter of the flight controller. Connect the flight controller to Mission Planner. Search for SERIAL1_PROTOCOL in the Full Parameter List. Select MAVLink2, and click Write Paras to save the modification.

Q: Can PIXHAWK/PIX6/Mini Pix/CrossFlight/CrossFlight-CE/F722/F405 be used to control gasoline power fixed wing?
A: Yes.
Q: Can PIXHAWK/PIX6/Mini Pix/CrossFlight/CrossFlight-CE work with 4-in-1 ESC? How do I connect them?
A: Yes. The signal wire of the ESC is connected to the pins of the flight controller. The 5V wire and the ground wire of the ESC is connected to any 5V and GND of the flight controller. Take CrossFlight as an example.
The signal wire of the ESC is connected to the pins of the flight controller. The pin at the top is the signal output channel of the flight controller.

The 5V wire and the ground wire of the ESC is connected to any 5V and GND of the flight controller, as shown below:

简体中文
English